Exciting News: Sonilo is Now Live on ComfyUI!

We’re thrilled to announce that Sonilo will officially be launching on April 13th in an exclusive partnership with ComfyUI! This collaboration marks a major milestone in Sonilo’s mission to make music generation seamless for video creators.
What Does This Mean for You?
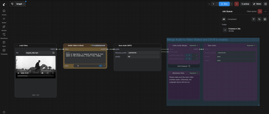
As part of this partnership, Sonilo will be listed as a new Node on ComfyUI, which means that ComfyUI users will now be able to automatically generate custom background music for their videos in seconds—without any effort! This integration streamlines the creative process, saving you time and effort while still delivering top-notch, perfectly-aligned music for every project.
Why ComfyUI + Sonilo is a Game-Changer

For those not familiar with ComfyUI, it’s a powerful and user-friendly interface for working with AI models, enabling creators to build workflows and automate tasks. With Sonilo now part of that workflow, creators can instantly generate music that matches the pacing, timing, and emotional tone of their video content. Whether you’re working on a commercial ad, short-form social media video, or anything in between, Sonilo’s real-time music generation ensures that the soundtrack always fits the video perfectly.
What Can You Expect from Sonilo on ComfyUI?

- Instant Music Creation: Automatically generate high-quality background music that aligns with your video’s timeline.
- Seamless Integration: As a newly listed Node, Sonilo fits effortlessly into ComfyUI’s user-friendly interface, making it easy for creators to incorporate music into their workflow.
- Time-Saving: Forget about endless searches for the right track—Sonilo adapts the music to fit your video’s unique needs in seconds.
- No Compromise on Quality: Enjoy high-quality music that sounds great and enhances the overall production value of your content.
Examples
Video to Music:
Original: Forest Original.mp4
Variation 1: Golden Horizon Pulse.mp4
Variation 2: Ethereal Wilderness Horizon.mp4
Text to Music:
Text prompt: light funk: classy cocktail bar atmosphere, relaxed late-night mood.(30s)
Text Prompt: smooth jazz: sax lead, brushed drums, upright bass, lounge atmosphere.
vibrant percussion, rhythmic guitar, groovy bass. (45s)
Relaxing lo-fi hip hop instrumental, soft piano chords, vinyl crackle, mellow bass, cozy rainy night atmosphere, study vibe (45s)
Midnight Rain Study Session.m4a
How to Get Started
- Download or update your ComfyUI to the latest version or visit [Comfy Cloud]
text to music:

video to music:

- Open the template library and search for the Sonilo template, or search Sonilo nodes directly in ComfyUI to build your own workflow
- Try on [Comfy Cloud]
text to music:https://links.comfy.org/41mRbpf
video to music:https://links.comfy.org/4mn9ft1
Ready to Revolutionize Your Video Creation Process?

We can’t wait for you to experience Sonilo’s seamless music generation capabilities directly within ComfyUI. Whether you’re a video creator, marketer, or content producer, this integration will save you time, improve your creative output, and help you take your projects to the next level.
Stay tuned for more updates, and get ready to take your video creation to the next level with Sonilo + ComfyUI!






